Moonshot AI API Key 注册教程

从零开始,手把手教你注册 Moonshot 账号并获取 API Key。整个流程大约 3 分钟。

教程概览

完成以下步骤,你就能拿到 Moonshot AI(Kimi)的 API Key:

  1. 打开 Moonshot 开放平台官网
  2. 使用手机号注册 / 登录
  3. 完成个人实名认证(获得 15 元免费额度)
  4. 创建 API Key
准备工作:你只需要一个能接收短信的中国大陆手机号。
1
打开 Moonshot 开放平台

在浏览器中访问 platform.moonshot.cn,这是 Kimi 大模型的开放平台官网。

Moonshot 开放平台首页

点击页面右上角的 「登录」 按钮。

2
选择手机快捷登录

登录页面默认显示微信扫码登录。点击上方的 「手机快捷登录」 标签,切换到手机号登录方式。

手机快捷登录页面
3
输入手机号

在输入框中填写你的手机号码。区号默认为 +86(中国大陆),无需修改。

输入手机号
4
勾选同意协议

勾选页面底部的 「我已阅读并同意服务协议与隐私协议」

页面提示"未注册的手机号登录将自动注册",所以新用户直接登录即可,不需要单独注册。

勾选同意协议
5
完成安全验证

点击 「发送验证码」 后,会弹出一个滑块拼图验证。按照提示 向右拖动滑块,将拼图碎片拖到正确位置即可。

滑块验证码
提示:如果验证失败,拼图会自动刷新,重新拖动即可。
6
输入短信验证码并登录

滑块验证通过后,手机会收到一条 6 位数字验证码短信。填入输入框后点击 「登录」

输入验证码
提示:验证码有效期 120 秒,超时可重新发送。
7
进入用户中心

登录成功后自动跳转到首页。点击顶部导航栏的 「用户中心」,进入账户管理页面。

账户总览

此时余额为 0。接下来通过实名认证来获取 15 元免费额度

8
完成个人实名认证

在左侧菜单中点击 「组织认证」,页面会提示认证后可获得 15 元代金券。

组织认证页面

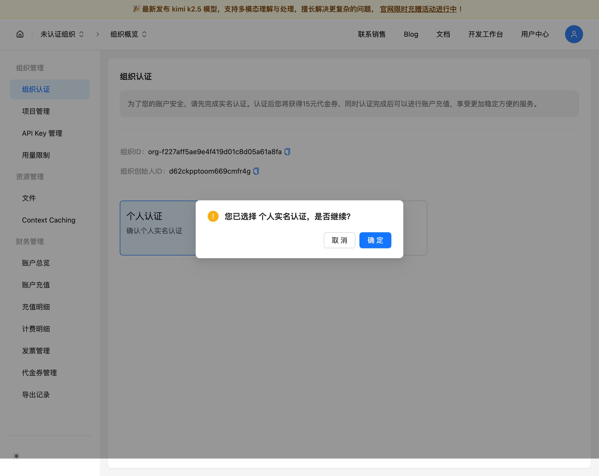
点击 「个人认证」 卡片,弹出确认对话框后点击 「确定」

确认个人认证
认证完成!认证状态变为"已个人认证",15 元代金券自动发放到你的账户。
认证完成
9
创建 API Key

在左侧菜单中点击 「API Key 管理」,然后点击右上角的 「新建 API Key」

API Key 管理页面

在弹出的对话框中:

填写 API Key 信息
10
保存你的 API Key

创建成功后,页面会显示你的完整 API Key。

API Key 创建成功
重要:这个密钥只会显示这一次!请立即复制并保存到安全的地方。丢失后只能删除重建。

点击密钥右侧的 复制按钮 保存好 API Key,然后点击「确定」关闭对话框。

API Key 列表
大功告成!

你已成功获取 Moonshot AI 的 API Key,并拥有 15 元免费额度。现在可以回到 OneClaw,把 API Key 填入 Setup 向导开始使用。

← 返回 OneClaw 下载